
At Nida Ai, we have developed an innovative solution that transforms static PDF documents into engaging audio content, enabling users to access information on the go.
In today's fast-paced world, professionals often struggle to find time to read lengthy documents, leading to information overload and decreased productivity. Traditional methods of consuming written content can be time-consuming and inconvenient, especially for those who prefer auditory learning or need to multitask.
While there are text-to-speech applications available, they often provide a monotonous reading experience and may not handle complex document structures effectively. Additionally, these solutions may lack customization options and fail to integrate seamlessly with proprietary data, raising concerns about data privacy and security.
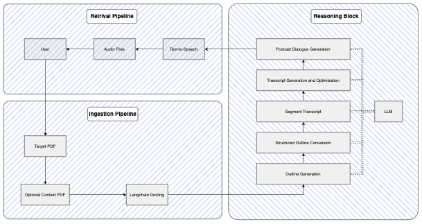
At Nida Ai, we have developed a cutting-edge PDF to Podcast system that converts static documents into engaging audio content using Large Language Models (LLMs) and Text-to-Speech (TTS) technology. Unlike traditional TTS solutions, our system understands document structure, ensuring that headings, tables, and key points are accurately translated into a seamless auditory experience. By extracting content using PDF to Markdown conversion, our system maintains the document’s integrity while optimizing it for natural language processing.
Our AI-powered content enrichment refines the extracted text by restructuring paragraphs, improving readability, and generating a conversational flow. This ensures the final output is coherent, engaging, and easy to follow. The enhanced content is then processed through our high-quality TTS engine, offering natural-sounding speech with customizable voice options, multiple language support, and adaptive playback speed.
Extracts content from PDFs and converts it into markdown format for structured processing.
Content Enrichment:Processes markdown content, enriching and structuring it to create natural and engaging audio narratives.
High-Quality Text-to-Speech:Converts the processed content into high-quality, natural-sounding speech.
Makes information accessible to users who prefer auditory learning or need to consume content while multitasking.
Improved Engagement:Transforms static documents into engaging audio experiences, increasing user engagement and retention.
Data Privacy:Processes proprietary data securely, ensuring compliance with privacy requirements.